Peak ODS Model Viewer: Inspect the data model and content of your ASAM ODS server
The Peak ODS Model Viewer is a free tool that allows you to interactively inspect and validate the data model and content of your Peak ODS server or any other ASAM ODS server. You can also use it to familiarize yourself with ASAM ODS database queries using JAQueL.
Connect to your ASAM ODS server by providing the server URL, user name and password.
NOTE: You need to specify the URL and the port, followed by “/api”
Explore entities, attributes, data types and relationships
To examine the data model of your ASAM ODS server, select the ‘Model’ tab:
In the tree view, you see all entities of your data model. When you open an entity node, Peak ODS Model Viewer lists all attributes and relations of that entity.
You can explore the data model further by following the relationships. Be careful, backward references are also offered and you can navigate in circles for a very long time. Click on any entity, attribute or relationship in the tree – the list on the right provides you with further details about the selected element, such as the AID, BID, relationship name, base name and much more.
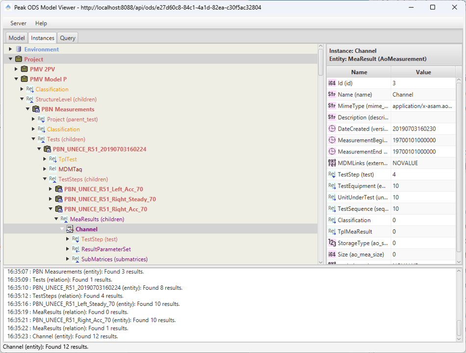
Navigating instance data
The Instances tab lets you drill down into your ASAM ODS server data:
The Instances tab lets you drill down into your ASAM ODS server data:
The Instances tree follows the same concept as the Model tree. Select any instance to get more details about its contents (attributes), and you can further drill down into your data by using the Relation tree.
Getting Started with JAQueL Queries
Familiarize yourself with JAQueL queries in the “Query” tab:
JAQueL allows you to query your data in a simple and intuitive way, using the concepts of the MongoDB Query Language (MQL).
Peak ODS Model Viewer ships with a list of pre-defined sample queries – click to select a specific query. Click “Run Query” to try out your query. The results of the query will be displayed in the list view below.
Click “Copy response” to copy the query response to the clipboard, so you can paste it into an editor of your choice for further editing.
You can also enter your own JAQueL query in the “Edit query” input field. If you want it to look more beautiful, click “Pretty Print”.
You may be curious about how this query looks in “plain” ASAM ODS.
NOTE: You can only convert JAQueL to ASAM ODS, but not the other way around...
Finally, click on “Help” if you want to learn more about JAQueL and see more examples.
How do I get the Peak ODS Model Viewer?
You can get the Peak ODS Model Viewer as a free web download.
Just contact us and we will provide you with the download link you need.
Connected solutions
You can click on the links to get more information about each component
Peak Test Data Manager
Use the Peak ODS Model Viewer with the following Peak Test Data Manager components:
Peak ODS Server
ASAM ODS data management kernel. Ensuring data quality and data context through predefined base data model and data catalogs.
Related topics
What is ASAM ODS?
The ASAM ODS standard defines APIs and formats for storing and retrieving test and measurement data.
What are JAQuel queries?
JAQueL provides an easy and intuitive way to query your data using the concepts of the MongoDB Query Language (MQL).